Skip to main content
Skip table of contents

Live

Client UI applications usually require to retrieve live content metadata, either in full to populate a grid/list guide or to enhance and extend metadata retrieved from the broadcast stream itself. The requests required and how the data is used will depend on the requirements of the deployment.

Some deployment examples are as follows:

  • An STB client retrieves the channel list and a few days of event data from a broadcast stream (e.g. DVB-C). The event data should be enhanced and extended to have, for instance, a 30 day EPG with rich metadata.
  • OTT STBs or open devices need to retrieve the complete channel list, subscription information and event data OTT from the OpenTV Platform.
  • An open device acting as a companion device to a Gateway STB retrieves the channel list from the gateway but needs to retrieve all event data and subscription data from the OpenTV Platform.

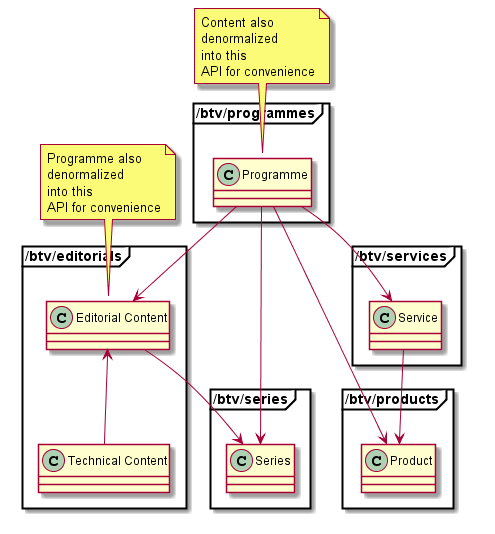
The diagram below shows the links between the various models within MDS. Each model is grouped within the API by which it can be accessed.

Data models

The basic data models involved in these use cases are described below. All this data can be found in the Metadata Server (MDS); product subscription details for the account is found in the Rights Management Service (RMG).

Service

Also known as a Channel, a service represents a broadcast channel. It contains metadata about the channel, such as channel number, network location (e.g. CDN url for OTT), name and logo url. A service can contain one or more technical entities, representing the different delivery mechanisms available such as broadcast and adaptive OTT streams.

Programme

Also known as an Event, a programme represents a content item shown on a specific channel at a specific time (its schedule/period). Its metadata contains its schedule information, which channel it is on if it's available as catchup or start-over and usually duplicates most of its parent content information.

Content

The Content represents a content item that is broadcast. It contains metadata such as the content title, description, episode number, actors and definition. It also includes a link to its parent Series entity if such information exists for the content. If live content is also available as catchup or start-over, it can include one or more technical entities which contain media information, which represent the different available delivery mechanisms available for the catchup/startover.

Series

The Series represents a collection of Content items that belong together and contains metadata such as a description and promotional image information. It also acts as a link for all related content. Not all content items will have a series, and some deployments do not provide this information.

Season

The Season also represents a collection of Content items that belong together and contains metadata such as season number, description and promotional image information.

Product

A live content product is the same as an on-demand product; it makes content available for a length of time for a specific price. The metadata includes details such as product availability, price, currency and type. A product can be linked to any number of channels or events. Likewise, an event or channel could be linked to any number of products, though usually, each product has a different offering, e.g. different product types or content.

There are two product types, subscription product and transaction product:

  • A subscription product is a product that typically has no pre-defined end date and incurs a recurring charge on an account for continued access. Access to content contained within only stops if subscription to the product is cancelled or the content stops being available within the product. The typical use case for subscription products in the context of live content is to give access to one or more channels. This product will also provide access to any start-over or catchup on-demand content linked to the subscribed channel.
  • A transaction product is a product that gives access to content for a specific length of time for a single charge. It can include any number of content items. The typical use case for transaction products in the context of live content is for Pay-Per-View (PPV) events.

Use cases

See also

JavaScript errors detected

Please note, these errors can depend on your browser setup.

If this problem persists, please contact our support.